ALMACEN

Recepciones

El proceso en el almacén empieza con la recepción de la mercancía al muelle de entrada procedente del campo o de algún otro almacén. La mercancía puede entrar al almacén de dos formas sin confeccionar (Palets de tipo C=Campo) o ya confeccionada desde un almacén (Palets tipo A=Almacén).

Con la opción Almacén/Recepciones añadimos una nueva recepción. Se indica el proveedor, el almacén origen y el número de albarán de entrada (S/Ref).

Añadir una recepción.

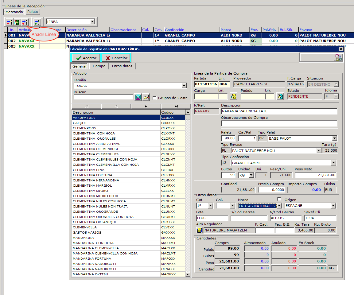
A continuación usamos el botón añadir líneas a la recepción para agregar líneas, en cada línea podremos registrar toda información necesaria: número de palets, producto, envase, confección, categoría, calibre, marca, precio, etc.

Se deberá añadir una línea cada vez que cambie alguno de los campos que se registran, por ejemplo si en una recepción hay mercancía con dos precios, dos calibres, dos categorías, etc. Se deben ir añadiendo líneas distintas por cada combinación.

RECUERDE: El campo palets indica cuantos palets se van a crear en el paletizado.

Añadir línea de recepción.

En la pestaña gastos se debe introducir los datos del flete correspondiente al transporte desde el campo hasta el almacén. Se debe registrar el transportista, la matrícula del camión, el peso bruto, peso tara y peso neto del camión, etc. La tara del camión es importante para descontarla en el proceso de paletización.

Los fletes y gastos registrados en la recepción se pueden utilizar después para hacer la recepción de la factura de compra.

Añadir flete a la recepción.

Finalmente se usa el botón paletizar para crear los palets correspondientes a la recepción, podemos elegir crear palets tipo C o A y si deseamos recalcular los pesos para tener en cuenta la tara del camión. Al pulsar el botón Crear Palets se crearán los palets indicados en la recepción.

Una vez paletizada una recepción no se pueden modificar las líneas, sin embargo podemos anular el paletizado con el botón rojo. Para anular el paletizado es necesario que todos los palets creados no hayan sido procesados, es decir no estén incluidos en ningún volcado.

Paletizar.

Los palets creados se crearán con la numeración correspondiente a la recepción y tendrán estado PENDIENTE indicando que se forman parte del stock y están disponibles para su transformación.