Control de Calidad
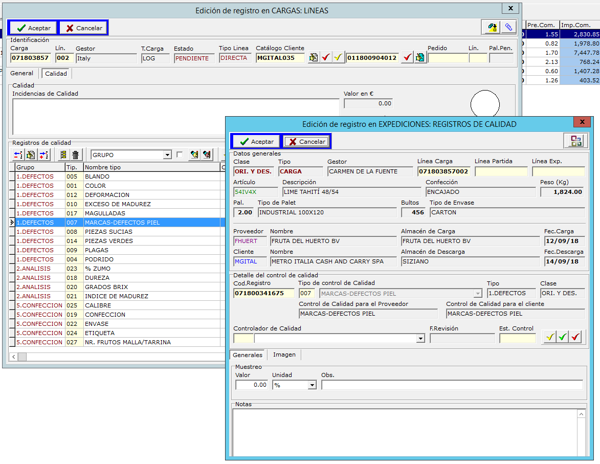
Si se dispone del módulo opcional de control de calidad se puede realizar un control de calidad en origen (CARGAS) y un control de calidad en destino (EXPEDICIONES).
EL control de calidad en ORIGEN lo realiza el controlador de calidad en el almacén de carga, y debe registrar los valores que se han configurado por parte del Jefe de Calidad.
Como primer paso, el Jefe de calidad debe definir que elementos quiere controlar y asociarlos a una familia, esto se hace en la opción Agencia / Auxiliares / Tipos de registros de calidad.
Entonces en cada linea de carga se agregarán de forma automática los elementos de calidad definidos para cada producto.
El controlador de calidad puede registrar para cada elemento los valores que haya muestreado indicando su valor y si es correcto o no. El semáforo de calidad se pondrá rojo si alguno de los elementos no es correcto y verde si todos lo son.


